
*该数据集包含的所有原始数据和预处理数据均可公开下载。
该数据集测量的是人脑在各种视觉和自然刺激下的功能活动。具体来说,它结合了功能性磁共振成像(fMRI)和脑电图(EEG)的数据,提供了大脑在不同刺激条件下的详细记录。
这些数据涵盖了视觉任务(如在MRI扫描仪外部和内部进行的闪烁棋盘任务和同步EEG-fMRI记录)、休息状态、视觉范式Inscapes以及几部短视频电影的记录。
此外,数据集还包含生理数据(如心电图)、眼动追踪数据以及认知和行为数据。这些数据共同构成了一个丰富的资源,研究人员可以通过它们来深入了解大脑在自然情境下的功能活动,并优化数据预处理方法。
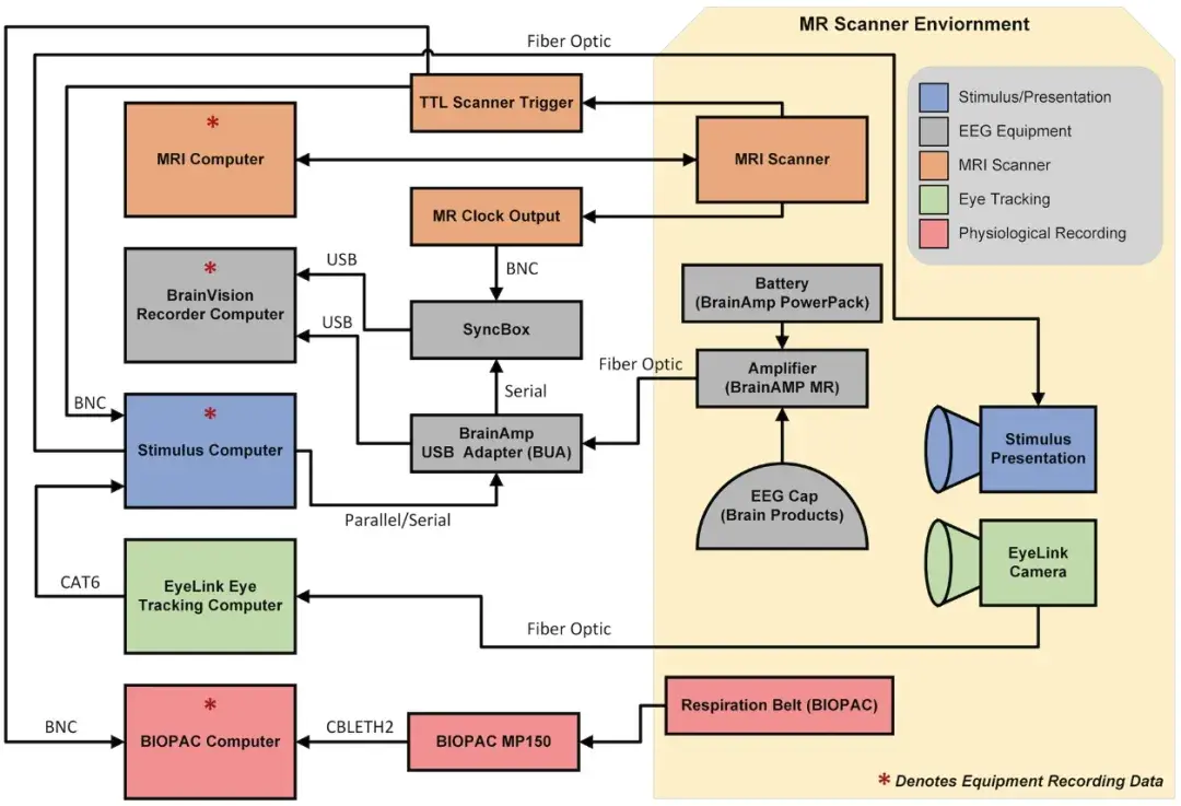
同时收集脑电图 (EEG) 和功能性磁共振成像 (fMRI) 数据是一种颇具吸引力的成像方法,因为它结合了 fMRI 的高空间分辨率和 EEG 的高时间分辨率。结合多种模式可让研究人员整合空间和时间信息,同时克服单一成像模式的局限性。但同时收集多模态数据需要特定的专业知识,研究人员必须克服各种技术挑战才能成功收集数据。
(在两次扫描过程中同时收集 EEG 和 fMRI)
| 会议 | 录制地点 | 扫描 | 运行长度(s |
|---|---|---|---|
| 第1天 | 外部 | 棋盘格(12Hz) | 200 |
| 扫描仪关闭 | 棋盘格(12Hz) | 200 | |
| 扫描仪开启 | 棋盘格(12Hz) | 200 | |
| 休息 | 600 | ||
| 风景 | 600 | ||
| The Present 1 [Run 1] | 258 | ||
| PEER | 90 | ||
| Monkey 1 [Run 1] | 300 | ||
| Despicable Me(English)[Run 1] | 600 | ||
| MPRAGE | 600 | ||
| The Present 2 [Run 2] | 258 | ||
| Monkey 1 [Run 2] | 300 | ||
| Despicable Me(English)[Run 2] | 600 | ||
| 第2天 | 外部 | 棋盘格(12Hz) | 200 |
| 扫描仪关闭 | 棋盘格(12Hz) | 200 | |
| 扫描仪开启 | 棋盘格(12Hz) | 200 | |
| 休息 | 600 | ||
| 风景 | 600 | ||
| Monkey 2 [Run 1] | 300 | ||
| PEER | 90 | ||
| Despicable Me(Hungarian)[Run 1] | 600 | ||
| Monkey 5 [Run 1] | 300 | ||
| MPRAGE | 600 | ||
| Monkey 2 [Run 2] | 300 | ||
| Despicable Me(Hungarian)[Run 2] | 600 | ||
| Monkey 5 [Run 2] | 300 |
| 情态 | 采样率 | 附加信息 |
|---|---|---|
| EEG/EOG/ECG | 5000Hz |
64 个通道 • 脑电图:61 个皮质电极 • 眼电图:2 个通道 ○位于左眼下方和上方 ○ EOGL(下:63通道) ○ EOGU(上:64通道) • 心电图:1 个通道 ○放置在参与者背部左肩胛骨下方(32通道 ) |
| fMRI | 0.476Hz(TR=2100ms) |
12通道头部线圈 • TR = 2100 ms • TE = 24.6 ms • 切片 = 38 • 矩阵大小 = 64 × 64 • 体素尺寸 = 3.469 × 3.469 × 3.330 ms |
| 眼动追踪 | 250Hz或1000Hz | 左眼 |
| 呼吸 | 62.5Hz | 放置在腹部/胸部周围 |
| 刺激呈现 | N/A |
视频显示分辨率:1024 × 768 刷新率:60 Hz |
| 3D扫描 | N/A | 3D 扫描仪与 Apple iPad Mini 4 配对 |
(A)比较不同扫描条件下参与者的功率谱:扫描仪外部、扫描仪内部(扫描仪关闭)和扫描仪打开;
(B)不同条件下棋盘格和静止块在 2 秒时期内的时频比较;
(C)棋盘格和静止块的排列减法。统计上显著的区域用黑线勾勒出来。显然,在所有条件下,12 到 24 Hz 左右的频率范围都具有统计意义;
(D)比较三种条件下静止和棋盘格条件及其差异的地形图。
在扫描条件下评估了三个质量指标(良好通道百分比、良好试验百分比和 ICA 脑源百分比)。对于通道和试验,所有扫描条件下的数据质量都很高,表明 EEG 数据质量很高。
虽然外部设置中的数据质量最高,但在扫描仪关闭和扫描仪开启设置中发现通道和试验的百分比也很高。
与其他两种设置相比,扫描仪开启设置下基于 IC 分类的假定大脑源百分比较低。由于扫描仪关闭(例如脉冲伪影)和扫描仪开启(例如梯度伪影)设置中的噪声源增加,预计与大脑源相关的 IC 百分比会下降。如图4所示 ,EEG 数据的质量在各种扫描设置下都是稳定的。
为了评估 fMRI 数据的质量,测量了所有扫描的中位帧位移 (FD)。如图 5所示,中位 FD 是针对每个 fMRI 扫描的;值高于 0.2 的扫描被视为高运动。
测量了两次扫描中位帧位移,并为每个参与者绘制了图表。值高于 0.2 的扫描被视为高运动,表示为虚线阈值线附近的点。图表右侧是所有扫描的分布。从分布中可以看出,参与者的依从性很好,大多数扫描的运动都很低,以中位 FD 来衡量。
对比同一参与者的扫描内和扫描间相关系数的分布,以及所有参与者的受试者内和受试者扫描间相关系数的分布。当查看单个参与者时,与扫描间相关性相比,扫描内相关系数的分布更宽(即尾部分布更长),反映出更强的扫描内相关系数。同样,与受试者间相关性相比,参与者内的受试者相关系数更强。
在几个质量指标上,对不同模态内的和不同模态间的EEG和MRI数据值进行了比较:MRI的平均FD(逐帧位移)、中位数FD、DVARS(时间过程的时间导数)和tSNR(时间信噪比);EEG的通道、试验和脑源(图 7)。
正如预期的那样,FD 平均值和中位数测量值之间存在很强的正相关性;同样,FD 和 tSNR 测量值之间存在很强的负相关性。相比之下,模态内的 EEG 测量值与 fMRI 质量测量值之间似乎没有关联。
作为多模态数据整合的测试,我们评估了是否可以使用 EEG 信号来预测 fMRI 数据中的血流动力学反应。
具体来说,在预处理之后,对来自 Oz 信号的 EEG 信号在棋盘实验中在所有参与者之间取平均值。然后对该信号进行带通滤波(11 Hz 和 13 Hz 之间的 20 阶 IIR 滤波器)、调制,并与理想血流动力学响应函数(使用伽马变量函数)卷积。该信号被用作每个参与者的回归量来绘制出 BOLD 活动。进行了单样本 t 检验以计算组活动图(图 8A)。为了进行比较,还计算了一个基于理想块设计卷积伽马变量函数的回归量来查看组级活动(图 8B )。
使用 ( A ) 来自 Oz 的组平均 EEG 信号作为回归量或 ( B ) 块设计来生成血流动力学响应函数。
在同时收集 EEG 和 fMRI 数据时,面临多种技术挑战和解决方案。主要挑战包括来自梯度伪影、扫描仪环境振动、头皮动脉脉动和心电图信号的干扰。
针对这些问题,研究中采用了多种技术来最小化和处理这些噪声源,包括修改 EEG 导联配置、使用 MR 时钟记录梯度伪影、关闭氦气压缩机以减少振动、以及优化电缆和放大器放置等方法。这些技术的应用有助于提高数据质量,确保同时记录期间获得可靠的 EEG 和 fMRI 数据。
用于呈现任务刺激和自然刺激的代码以及用于预处理 EEG 和 fMRI 成像数据的代码可在 GitHub 上获取(https://github.com/NathanKlineInstitute/NATVIEW_EEGFMRI)。此外,用于自然刺激的视频也将通过 GitHub 存储库提供。
数据发布包括:
1.脑电图 (EEG)
2.功能性磁共振成像(FMRI)
3.EyeLink 眼动追踪数据
4.Biopac 呼吸数据
此 Github 存储库中包含各种 MATLAB 脚本、Bash 脚本和与预处理同时收集的数据相关的文件。下面您将找到各种模式及其相关代码的描述。
注意:此代码用于使用以脑成像数据结构 (BIDS)格式组织的文件对 NATVIEW_EEGFMRI 数据集进行预处理。这些预处理步骤可应用于任何同时收集的 EEG 数据,但如果文件不是 BIDS 格式,则需要修改代码。
